Order 750 checklists in MS Word and PDF printable format at $49.99 USD only. |
BUY NOW!  |
|
|
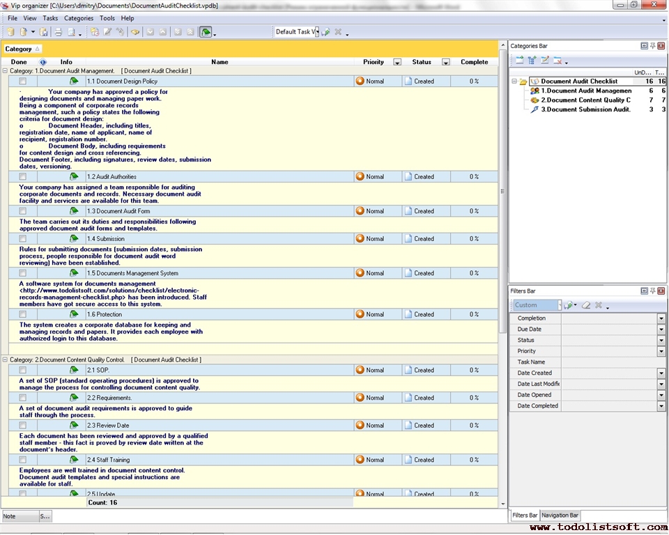
Document Audit Checklist
The following Document Audit Checklist is designed in the form of action plan that consists of statements about document audit and control. It will be helpful for people involved in records management as well as for any person who needs to take care of the quality of daily paper work.
document-audit-checklist.zip 4 Kb |
 |
|
Document Control Checklist
This Document Control checklist can help corporate managers to establish system for checking, reviewing and updating documents within workflow of their organizations. This Document Control checklist provides suggestions that can be considered as document control example of requirements, objectives and techniques.
Document-Control-Checklist.zip 4 Kb |
 |
|
Document Quality Checklist
This Document Quality checklist is a brief guide through how to establish the process of checking the organization’s documents for their correctness and appropriateness in terms of different aspects which are critical for these documents to be accepted and used. Generally, this Document Quality checklist embraces specific matters of composing the Document Quality Assurance Plan, including its model (review cycle) and methods.
document-quality-checklist.zip 4 Kb |
 |
|
Document Retention Checklist
Document Retention Checklist is created for executives who wish to know which of their business documents should be archived and retained for periods of time (for audits and other needs). With a help of this checklist you can learn what documents need to be kept and for how long.
document-retention-checklist.zip 4 Kb |
 |
|
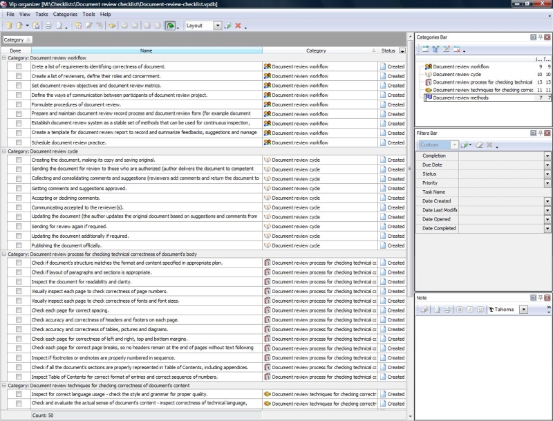
Document Review Checklist
This document review checklist is designed to help specialists who have a duty to review and check documents to ensure their technical precision, correctness of content, readability etc. You can learn this document review checklist to study steps of document review cycle, details of workflow and methods used to inspect documents for correctness in terms of their design, credibility and content, so that they match certain quality standards.
document-review-checklist.zip 5 Kb |
 |
|
Document Revision Checklist
Revising a document is often a more time-consuming task than writing this document. The author (student, analyst, project manager, copywriter, etc.) who needs to be sure his/her work is correct and accurate can use this Document Revision Checklist that describes a 3-step approach of the document revision process.
document-revision-checklist.zip 4 Kb |
 |
|
Document Planning Checklist
Document Planning Checklist is created for company managers who would like to establish new specific kind of documents for internal company use or just to collect information for ordinary documents. This checklist includes points that should be considered in order to plan document's purposes, content, use and roles 
DocumentPlanningChecklist.zip 6,5 Kb |
 |
|
Document Proofing Checklist
Such procedure as document proofing requires extensive testing of modifications made to a document as well as creation of document versions. Read the following Document Proofing Checklist to learn basic tasks for doing the procedure.
document-proofing-checklist.zip 5 Kb |
 |
|
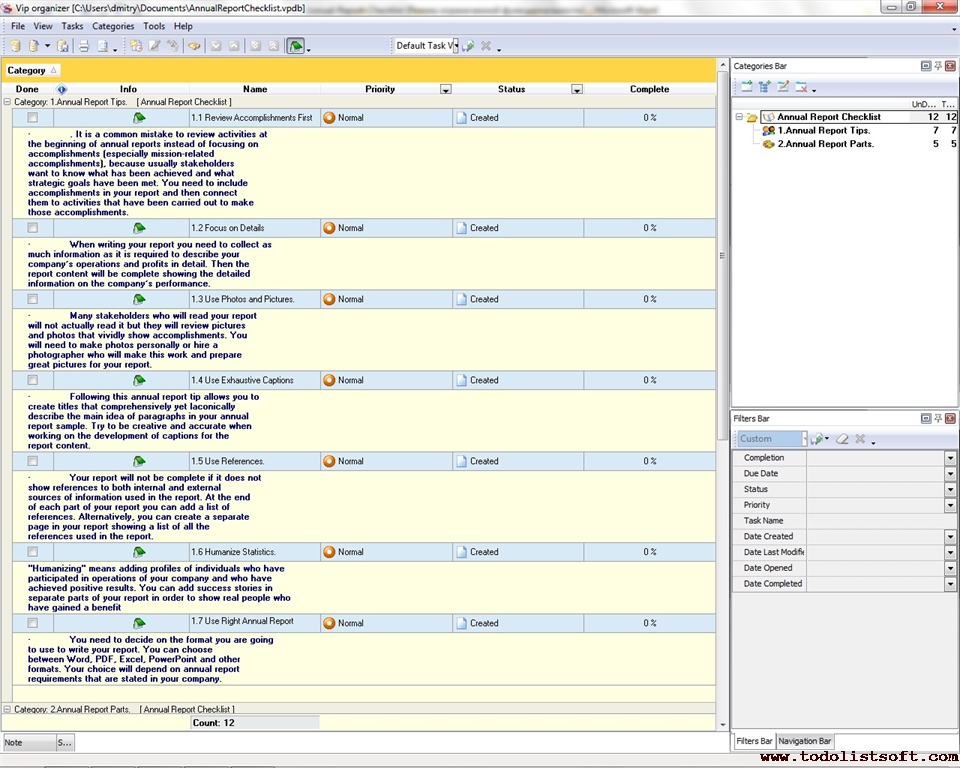
Annual Report Checklist
Most organizations require producing an annual report showing the results achieved at the end of the year. Your company may also need to create such a report in order to deliver information on performance, operations and profits to stakeholders. Read the Annual Report Checklist to find out the main sections of an annual report and learn a series of annual report guidelines.
Annual-Report-Checklist.zip 4 Kb |
 |
|
Business Letter Checklist
When you need to compose a business letter to your partner or customer, you need to think it over carefully and remember to follow the rule of four "C". It states that the letter should be: complete, concise, correct and clear. Using the business letter checklist you can establish fine business connections with your partners and customers.
EmployeeBusinessTripChecklist.zip 4,2 Kb |
|
|
Business Proposal Checklist
Writing business offers means conveying your message to the target audience in order to promote and sell a product/service. Read the shown below Business Proposal Checklist to find out how to create a winning business proposal.
business-proposal-checklist.zip 4 Kb |
 |
|
Electronic Records Management Checklist
This checklist is a good guidance to manage electronic documents, records and information that are used in your daily practice. The guidance refers to any items of electronic records flow created in the process of your work.
ElectronicRecordsManagementChecklist.zip 4,3 Kb |
 |
|
Partnership Agreement checklist
Partnership agreement checklist is created for business owners who are going to sign a partnership agreement and want to study the issues which such agreement should cover. Without explaining partnership agreement pros and cons, this partnership agreement checklist explains what major areas should be considered within partnership agreement to establish proper business relationships, realizing all partnership agreement advantages along with avoiding common partnership agreement issues . 
PartnershipAgreementchecklist.zip 6,5 Kb |
 |
|
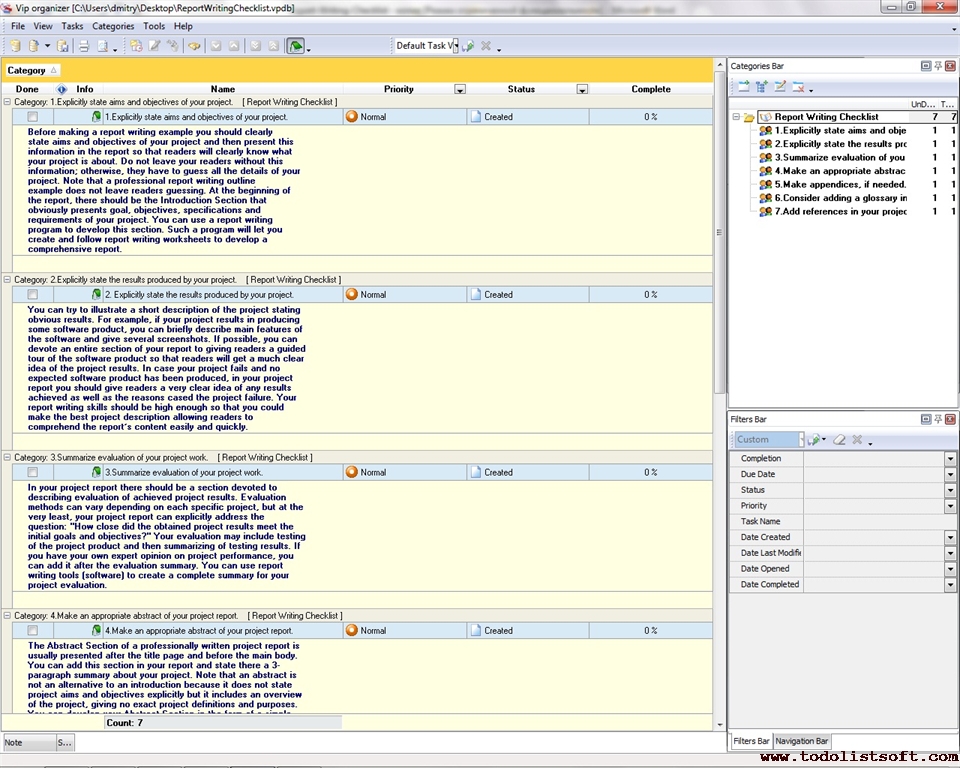
Report Writing Checklist
Report writing is an essential process that usually addresses a problem and recommends a solution. The process can be used in both business management and project management. This Report Writing Checklist will tell you how to investigate a problem, gather facts, analyze data, and present your recommendations in the form of report.
report-writing-checklist.zip 4 Kb |
 |
|
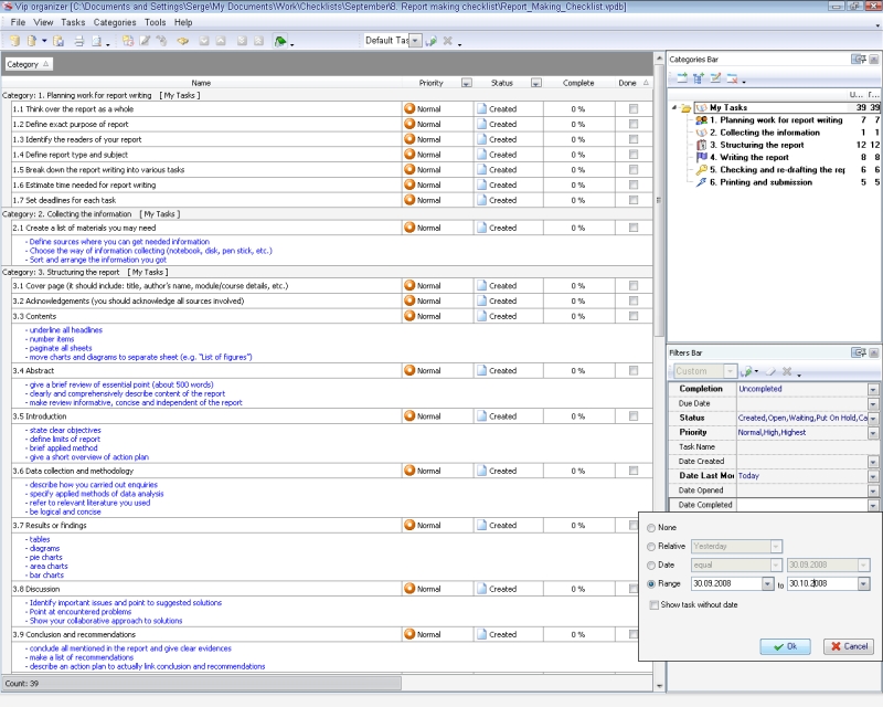
Report making checklist
Well-designed and timely submitted report demonstrates the employee's responsibility perception that positively reflects on his reputation. Reports should be readable, short and comprehensive. The Report making checklist is aimed to assist employees to build report simply and rapidly in easy-to-read format. This checklist can be applied for creating any type of report as it describes fundamental rules for report building.
ReportMakingChecklist.zip 3.6 Kb |
|
|