|
"Implement" is the third phase of the business process management cycle coming after the Design phase. It’s intended to build the improved process environment that has been examined, selected and modeled during the previous phase. The Implement phase requires your expert team to oversee the process environment model and its content and then create a list of key steps for realizing the model. It actually means the team needs to prepare and implement a kind of project dedicated to building the process environment.
The BPM methodology uses project management principles for realizing an improved process environment. Your team can also follow this concept for planning and implementing a definite project. In this context, the Implement phase turns into a project. Such a project may include multiple implementation processes, for example Initiating, Planning, Implementing, and so on. We recommend using a 2-process scheme for implementing a BPM project. So your team can use the scheme to complete your project. The two processes are:
Both processes are easier to plan and carry out by using VIP Task Manager. This software lets use simple tasks to create to-do lists and templates. Your team can prepare and realize the project with help of VIP Task Manager. Let’s find out what tasks can be planned for your project and how the team can use the software to manage these tasks.
Preparation
The first process of the Implement phase is about making necessary preparations before your project gets started. Its purpose is to develop the Project Charter to confirm that your project can be formally started. When this document is created, your team is authorized to launch the project.
Below you can see descriptions of key steps for carrying out the first process of the Implement phase:
- Set goals of the project, or what results are expected from successful project completion.
Your project’s ultimate goal is to build a better process environment based in the proposed model. Your team needs to implement the project in order to develop the new environment in which your company can better operate.
- Define the problem to be addressed by the project.
The problem of your project is that there’s a need to let your company operate more efficiently through realizing the model. The team needs to develop a problem statement document which specifies a description of the problem.
- Determine stakeholders, or those individuals of your company having an interest in or impacted by the project.
Senior management of your company will be direct stakeholders of the project as they’re directly interested in getting process optimization and improvement for increasing employee productivity. Workers will be indirect stakeholders impacted by the project because they will operate in the improved process environment when the project has reached success.
- Gather project requirements (based on expectations of the stakeholders).
Requirements to your project will be process configuration requirements of the new environment. Cost, flexibility, quality, speed and time will be the major characteristics that determine the requirements. Your team needs to create a requirements description document.
- Develop the Project Charter, a document that proves formal authorization for project start.
The Project Charter includes all the information you’ve gathered at the previous steps. In particular, the goal statement, problem statement, requirements description document, and a list of stakeholders will form the Project Charter.
- Create the implementation plan, or a detailed description of key activities to be undertaken by your team during the project.
Finally, your last step is to develop a general plan of actions for implementing the project. Such a plan will include a list of tasks required for project implementation, a list of human resources (your team) assigned to the tasks, a budget based on cost estimates, activity durations defined by your project schedule, and a list of deliverables linked to the project goals.
When all the steps are successfully taken, now you can proceed with implementing the project. This activity will be the second process of the Implement phase.
Realization
This process requires your team to follow the general plan to implement the project and produce its deliverables. The process starts with doing planned tasks by the team and ends up with verifying results of the project. During the implementation process the team needs to focus on the following core issues:
-
Coordination. The team leader should coordinate team activities in order to minimize risks and ensure every team member does an appropriate task within preset time-limits. Team coordination is intended to reduce the risk of failure and to turn the team into a single "mechanism" working towards accomplishing desired goals.
- Communication. When doing tasks of your project, team members have to communicate with each other as well as with senior management. Well-established communication channels should be available within your project environment to ensure that the team can efficiently communicate information and exchange feedback.
- Quality. How good is your team at task implementation? Can you say team members do their tasks at desired performance levels and with expected quality? Addressing the issue of quality will let you answer these questions and ensure the team works as required.
- Procurement. Finally, during the implementation process your project consumes some products which have been purchased from external suppliers. You need to make sure your suppliers provide necessary goods and services at specified delivery time, without delays.
These 4 issues should be addressed at the very beginning of your project and then monitored throughout the implementation process. There should be the following plans to manage the issues:
- Risk management plan
- Communications management plan
- Quality management plan
- Procurement management plan
The implementation process comes to an end when the project goals are accomplished and deliverables (the modeled process environment) are produced. Once your team completes the project, it needs to proceed with doing the next set of processes for supporting the project and monitoring performance of your improved process environment. These further activities will be carried out during the next phase – "Monitor". We’ll describe the Monitor phase in our next article.
Using VIP Task Manager
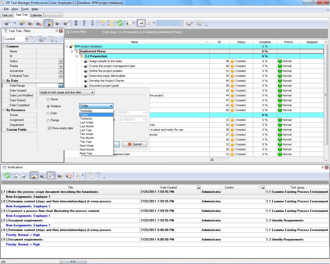
As it has been told, both processes of the Implement phase are convenient to turn into sets of simple tasks planned and managed with help of VIP Task Manager. Your expert team can use Task Tree view of the software to create a hierarchy of tasks relating to the processes. Below you can see an example of such tasks organized into categories.
"Implement" Phase
- Preparation
- Document project goals
- Determine major deliverables
- Specify time-limits to get the deliverables
- Define the project problem
- Make an inventory of stakeholders
- Identify project requirements
- List financial resources and facilities required for the project
- Develop the Project Charter
- Create the project management plan
- List tasks that support the deliverables
- Assign people to the tasks
- Realization
- Confirm the team has sufficient skills and competencies
- Confirm all resources required for the project are in place and ready for use
- Develop a risk management plan
- Create a communications management plan
- Make a quality management plan
- Design a procurement management plan
- Announce the project start
- Monitor status of procurement deliveries
- Communicate with suppliers to handle later deliveries
- Monitor tasks against quality measurements
- Review performance reports
VIP Task Manager provides real-time collaboration to users. It means your team members can view and share tasks between each other in real-time mode. There’s Notifications panel that let’s receive updates on task changes. This capability simplifies task management as team members can easily view current status of shared tasks.
The team leader can monitor overall progress of the project and track current tasks of every team participant. There’s Filter panel that simplifies task tracking. For example, the team leader can filter by "Assigned", "Complete" and "Due Date - Today" to view tasks that are due to completion today by certain team members.
|